告别无聊 PPT,AI 一键生成 Obsidian 高颜值白板脑图!| AI 精英周刊 018
“这个酷炫的脑图/白板是怎么做的?” 最近我的评论区,总有朋友疯狂问这个问题。

其实,它并不是专业的脑图工具,而是我用 Obsidian 的 Canvas 功能,配合 AI 快速实现的。
观看 YouTube 视频,请点击链接: https://youtu.be/IviQH2FCgPM
这期视频,我不只教你如何用 Obsidian Canvas + AI 这个“术”,快速做出清晰、美观、专业的脑图和白板。
更重要的,是通过这个实操案例,带你掌握一种能广泛应用的 『AI 与日常工具协作的思维模式』。
掌握了这种思维模式,你就不会被某个特定工具或技巧困住。无论将来出现什么新工具,面对什么样的新场景,你都能举一反三,灵活高效地解决问题。
俗话说,Show your work,掌握这个技能能更方便地秀出你的能耐。而且,上手十分简单,咱们马上开始。
Obsidian Canvas基础介绍
首先,快速帮可能不熟悉的朋友科普一下
Obsidian 是什么,Obsidian Canvas 又是什么?
Obsidian 是一款笔记 APP,它最大的优势是什么?就是他的笔记是以本地文本文件的形式存在你的电脑上的。
那么本地文本文件有什么优势呢?千万别说是安全,我从来不认为本地会比云端更安全,本地文件最大的优势是开放,而开放性是能让各种工具,能够与 AI 紧密协作的一个重要特性。
记得在 Cursor 刚开始火的时候,我就发过一期视频,使用 Cursor 配合 Obsidian 直接编辑 Obsidian 的本地文件,快速形成自己的知识库,哪里还需要什么复杂的插件。这就是得益于 Obsidian 的开放性。
Canvas 又是什么呢?
它是 Obsidian 笔记软件中的一个就核心插件,本质上是一个无限画布,让你可以自由排列笔记、图片和链接等等,并使用连接线建立他们之间的关系。

Canvas 的“隐藏”优势:JSON 结构
Canvas 的功能相对来说比较简陋,但它同样有个巨大优势:它保存的文件,采用了标准、开放的 JSON 结构。
JSON 是什么?你可以把它理解成一种“通用数据语言”,让不同的软件能更容易地读懂和交换信息。如果你还不了解 JSON 结构,我强烈建议你补补课,这是玩好 AI 的必备技能之一,可以看我这期视频入门。

标准的 JSON 结构意味着什么呢?这意味着,我们可以让 AI 轻而易举地帮我们生成一个完整的 Canvas 图!
让我先给大家简单演示一下 Canvas 的基本操作
-
双击创建一个 Canvas 内的卡片
-
拖动一个笔记文件到 Canvas
-
建立连线并标注
-
建立分组并设置颜色

用AI生成 Canvas 草稿
好,现在我们来看看 Canvas 文件到底长什么样。这是一个 DEMO.canvas 文件,你可以用任何文本编辑器打开它,比如记事本,或者我常用的 Cursor。

看到了吗,这就是一个结构清晰的 JSON 格式文本文件,理解了这一点,让 AI 帮我们写这种格式的内容,就变得易如反掌了。
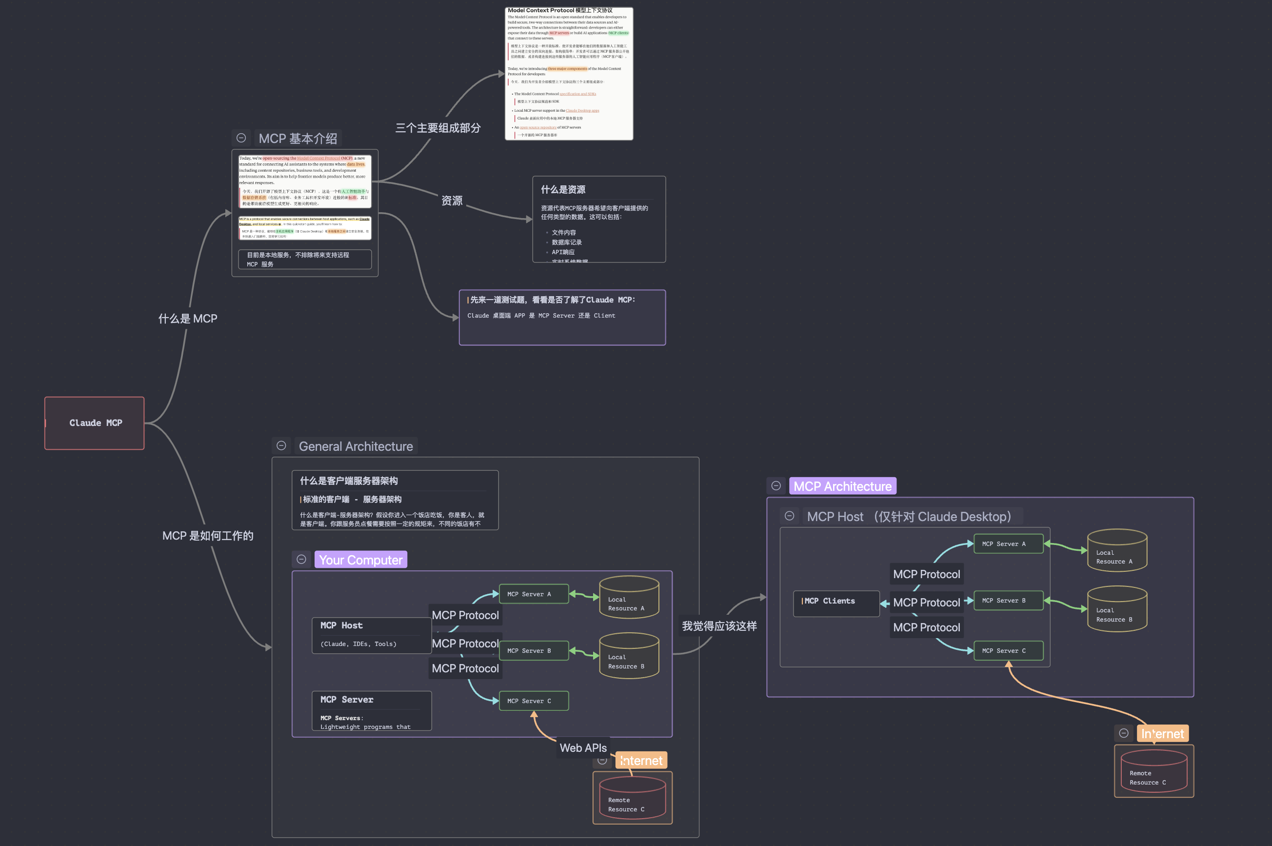
接下来你将看到,AI 如何在不到一分钟的时间里,完成我们手动绘制可能需要半小时甚至更久的工作。我们 Claude 帮我们写一个 Canvas 感受一下
首先,我们找一篇文章,就用我的一篇 AI 快讯,粘贴给 Claude,给它一个简单的提示词:
请根据以下内容生成一个 Obsidian Canvas,使用中文输出:

我们可以看到,Claude 生成的就是一堆 JSON 格式的代码。等待它生成完成。
然后,我们在 Obsidian 中新建一个 Canvas,之后,再用文本编辑器打开这个 Canvas 文件,把 Claude 生成的 JSON Copy Paste 过去
回到 Obsidian,bingo
一个结构完整、内容填充好、初步分好组的脑图瞬间就诞生了!

注意看,AI 不仅帮我们提取了关键信息创建了节点卡片,甚至还理解了它们之间的关系,自动进行了初步的连线和分组!
这就相当于 AI 帮我们完成了至少 80% 的工作量,节省了大量整理信息和初步布局的时间!我们只需要在这个基础上,根据自己的想法,拖动调整一下节点位置,优化一下布局,一个高质量的概念图就高效完成了。是不是非常方便?
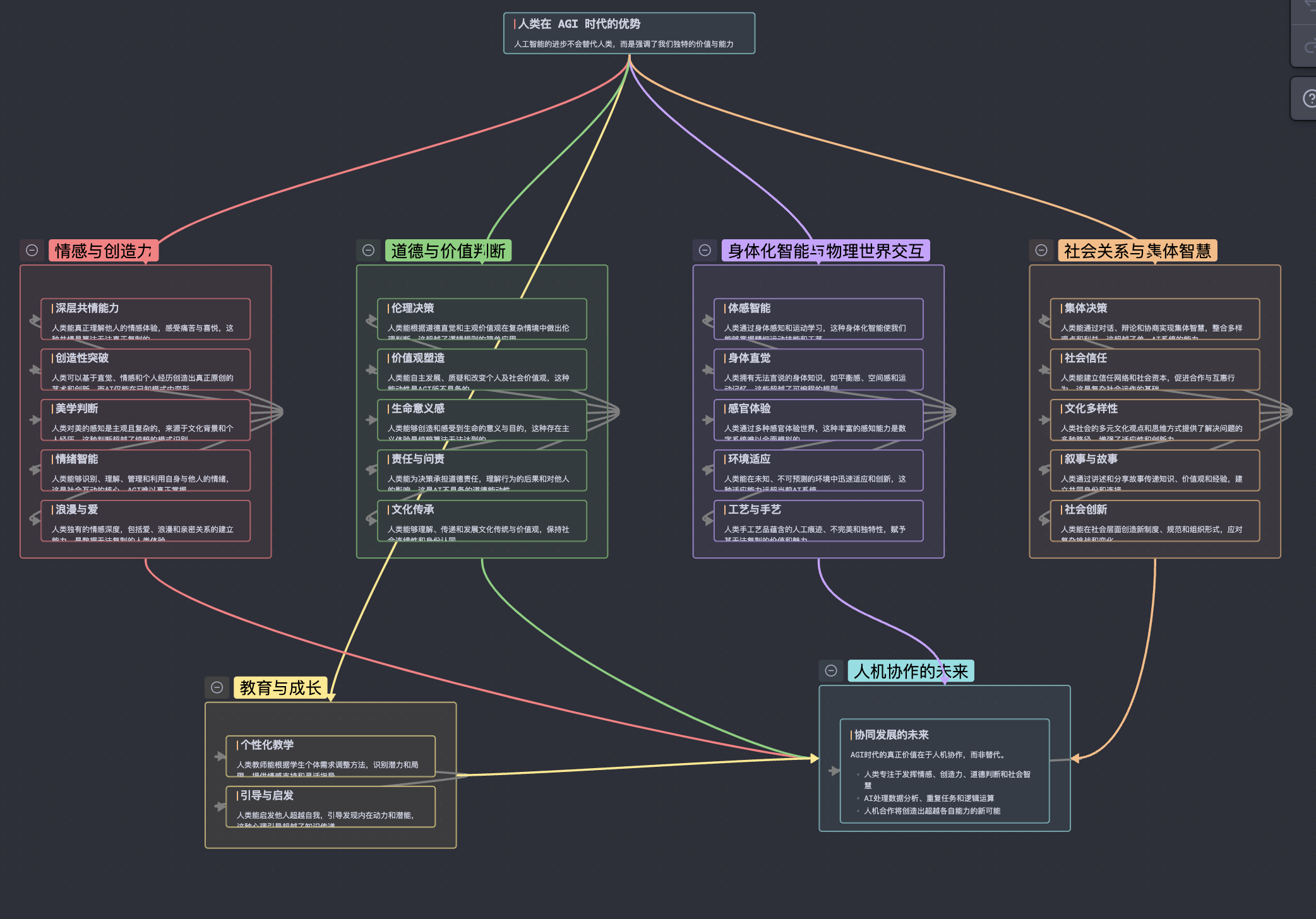
除了总结现有文章,头脑风暴更是不在话下,比如,你可以问 AI:“AGI 来临的时代,人类还有哪些优势可言?请头脑风暴广开思路,至少提出 3 个以上的类别 20 条以上的洞见,制作为合适的 Obsidian Canvas 进行展示。”

怎么样,这个效果很棒对吧?接下来我要分享的这个提示词技巧,能让你的 AI 生成的 Canvas 图质量,超越 90% 的普通用户。
HOW 提示词
你可能注意到了,我给 Claude 的基础提示词其实非常简单:就是 “请根据以下内容生成一个 Obsidian Canvas,使用中文输出”
对于能联网、知识库比较新的模型(比如最新的 GPT-4.5、Gemini 2.5 Pro),它们可能已经“学习”过 Obsidian Canvas 的格式了,所以简单的提示词有时也能得到不错的结果。
比如,我们直接把这个提示词给 Gemini 2.5 Pro 试一下

是不是效果也还能接受?
但是,对于不能上网的模型,它可能会不知道 Obsidian Canvas 的标准格式,怎么办?
聪明的你已经想到了,把 Obsidian Canvas 的标准作为背景信息或参考资料,一起提供给 AI 就好了!
这就是我在用 Claude 生成 Canvas 时用的是 Claude 的项目功能,我已经预先填好了详细的提示词,并把 Obsidian Canvas 的官方 JSON 标准文档内容,喂给了 Claude 作为项目知识库。这样,即使 Claude 本身不知道 Canvas,它也能根据我提供的“说明书”来生成符合规范的 JSON。
Obsidian Canvas 的官方 JSON 标准文档在这里
掌握这个思路非常重要:当 AI 不知道某个工具的标准格式时,把这个工具的官方文档或格式说明喂给它。 这个方法不仅限于 Canvas,对于任何接受特定格式(比如 JSON、XML、Markdown 等)输入的工具,都可以尝试用类似的方法让 AI 辅助生成内容!
下面,是我为 Claude 优化的、包含详细指令和 Canvas 格式说明的完整提示词
这篇文章解决了你的一个“点”
但真正的竞争力,来自于将无数个“点”连接成“系统”的能力。旗舰课程 MAPS™ 训练营 专为此而设,带你从解决零散问题,到构建一个能为你持续创造价值的AI强大引擎。